I am trying to get from this:
| 310 Shares |
| 088 AUSTRALIA |
| Security Placeholder 1 |
| Security Placeholder 2 |
| Security Placeholder 3 |
| Security Placeholder 4 |
| Security Placeholder 5 |
| Security Placeholder 6 |
| 202 CAYMAN ISLANDS |
| Security Placeholder 7 |
| Security Placeholder 8 |
| 248 SOUTH KOREA |
| Security Placeholder 9 |
| Security Placeholder 10 |
| Security Placeholder 11 |
| 350 Mutual Fund Units |
| 470 HONGKONG |
| Security Placeholder 12 |
| Security Placeholder 13 |
| 534 JAPAN |
| Security Placeholder 14 |
To that:
| 310 Shares | 088 AUSTRALIA | Security Placeholder 1 |
| 310 Shares | 088 AUSTRALIA | Security Placeholder 2 |
| 310 Shares | 088 AUSTRALIA | Security Placeholder 3 |
| 310 Shares | 088 AUSTRALIA | Security Placeholder 4 |
| 310 Shares | 088 AUSTRALIA | Security Placeholder 5 |
| 310 Shares | 088 AUSTRALIA | Security Placeholder 6 |
| 310 Shares | 202 CAYMAN ISLANDS | Security Placeholder 7 |
| 310 Shares | 202 CAYMAN ISLANDS | Security Placeholder 8 |
| 310 Shares | 248 SOUTH KOREA | Security Placeholder 9 |
| 310 Shares | 248 SOUTH KOREA | Security Placeholder 10 |
| 310 Shares | 248 SOUTH KOREA | Security Placeholder 11 |
| 350 Mutual Fund Units | 470 HONGKONG | Security Placeholder 12 |
| 350 Mutual Fund Units | 470 HONGKONG | Security Placeholder 13 |
| 350 Mutual Fund Units | 534 JAPAN | Security Placeholder 14 |
This is only an excerpt from full data set. There are a lot more types of securities (first column) and a lot more countries (second column).
Solved! Go to Solution.
Hi @patrisk
Here is how you can do it.
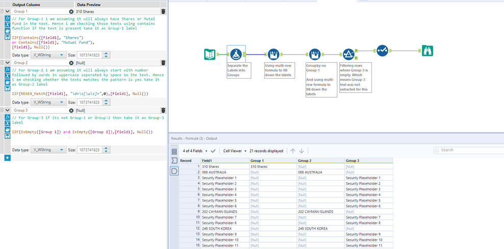
Step-1: Separate the Labels into Groups
Step-2: Fill down the label using multi-row formula tool
Step-3: Filtering rows where Group-3 is empty
Hope this helps : )
Hi @patrisk
Also here are some resources on the tools used
Multi-row formula: https://community.alteryx.com/t5/Interactive-Lessons/Multi-Row-Formula/ta-p/82872
Regex:
https://community.alteryx.com/t5/Alteryx-Designer-Knowledge-Base/Tool-Mastery-RegEx/ta-p/37689
Hopefully, you learnt something new today which will help you in the future : )
Hope this helps : )
Thank you so much! Consider yourself hugged :)
As for Group 1, unfortunately I do not have a complete list of security types (e.g. Shares or Mutual Fund) available which could appear in one of my reports. Hence, I would need to apply a similar approach as with Group 2, i.e. applying REGEX_Match.
Unfortunately, I struggle with the pattern of this formula.
Reusing the one you made for Group 2, I would have imagined something like this, as the First letter is presumably always uppercase, followed by the second letter being lowercase.
IIF(REGEX_Match([Field1], "\d+\s[\u{1}\l{1}\s]+",0),[Field1], Null())
Hi @patrisk
You were close. Regex formula would be
REGEX_Match([Field1], "\d+\s\u\l[\u\l\s]+",0)
After \u\l uppercase followed by lowercase we still need to give [\u\l\s]+ to accommodate other letters. And \u{1}\l{1} is same as \u\l so part was correct.
Hope this helps : )
Happy to help : ) @patrisk
Cheers and have a nice day!
