The Inspire Pin contest has begun! Win a free pass to Inspire by submitting your design to be made into a real-life pin! Submission details can be found here.
Hi,
I recently started using the software and was hoping someone might have some advice for a problem I'm running into when I try to group concatenated strings using the summarize tool. Basically, I started out with data that consisted of a row for every customer entry--with multiple entries for each customer, grouped by transaction ID, like so:
Cust A apples Jan
Cust A oranges Jan
Cust B peaches Jan
Cust C apples Feb
Cust C oranges Feb
I am interested in analyzing all the different combinations of purchases by month, on an aggregate level.
I seperated out the fields I was interested in, grouped my entries by unique customer identifier and then concatenated the purchase strings to get one row per customer summarizing their purchase per transaction. From there, when I tried to group and count based on the concatenation, I got duplicate entries because of subtle nuances in how the purchases were concatenated. Ex: differences in space, the ordering of purchases, etc...
Ultimately, I just want a simple tabulation by group combinations, by month. Any advice on this would be appreciated.
Solved! Go to Solution.
I'm not sure if I fully understand this - if you have time I'd be happy to WebEx and work through this with you. My email is akoszycki@alteryx.com
I think that this is what you want:
I hope that it helps you.
Thanks,
Mark
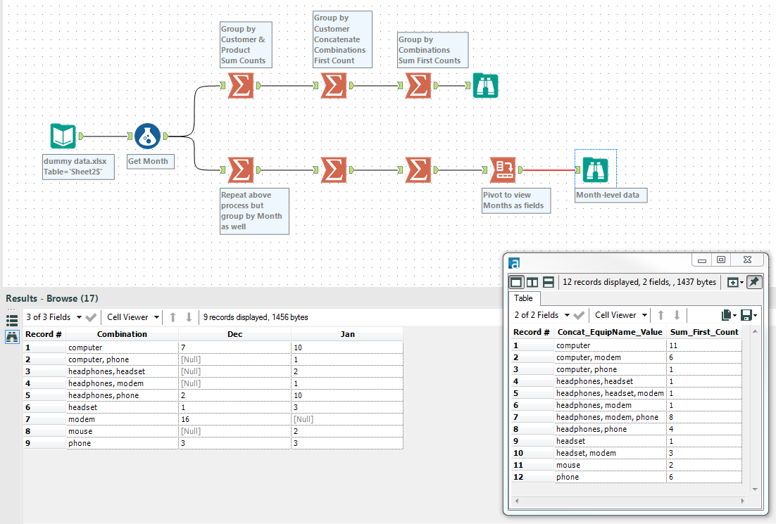
Duplicate entries were being formed when a single customer had multiple purchases for an item being fed into the Group By. The Summarize tool isn't able to "Concatenate Distinct". Grouping first by Product and Customer removed the duplicate purchases, then finding the Combinations from this dataset resulted in a unique, ordered list. The tricky part is keeping track of the purchase counts properly.
smostafa and I worked out this logic in the below workflow. The first flow calculates an aggregate summary on combinations, while the second calculates a summary on the month-level.
Very interesting problem.
Thank you Mark and Alex for your help with this!
