Hi all,
I want generate additional rows to my list of dates for the next 12 months, and I want this to be dynamic in the sense that if my list updates, it will only look 12 months ahead. Below is an image of roughly what I want.
I feel like this could be done with a generate rows tool, but I can't seem to figure it out. Any help would be appreciated!!
Thank you
Solved! Go to Solution.
Hi @DaisyJones
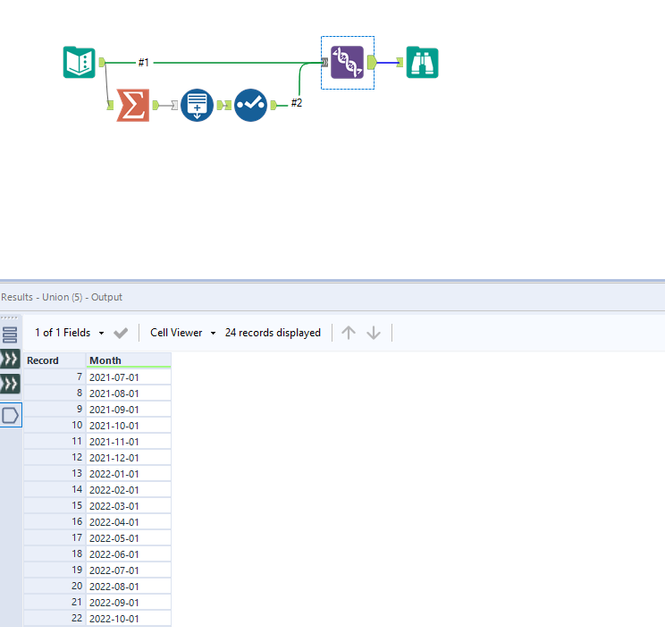
Here is how you can do it. Get max and generate 12 months from there
Workflow:
Hope this helps : )
This is great, I knew I just needed an extra pair of eyes on this! Thank you so much
Happy to help : ) @DaisyJones
Cheers and have a nice day!
