Hello All,
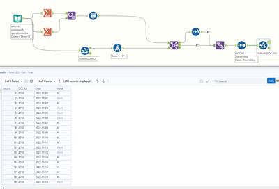
I am looking to get missing dates and generate rows for each Doc ID separately. Also the missing dates rows value should be null.
Can anyone assist on this please.
Solved! Go to Solution.
Hi, @Saravanan13
Thanks for the question.
If this works for you, please mark it as an acceptable solution.
Cheers!