Hi everyone,
I wanted to create a column ID which is unique for every 12 months based on the scheduled start date and schedule due date. Is there any way to do this?
| SCHEDULE START DATE | SCHEDULE DUE DATE | ID |
| 14/4/2014 | 14/5/2014 | 1 |
| 14/5/2014 | 14/6/2014 | 1 |
| 14/6/2014 | 14/7/2014 | 1 |
| 14/7/2014 | 14/8/2014 | 1 |
| 14/8/2014 | 14/9/2014 | 1 |
| 14/9/2014 | 14/10/2014 | 1 |
| 14/10/2014 | 14/11/2014 | 1 |
| 14/11/2014 | 14/12/2014 | 1 |
| 14/12/2014 | 14/1/2015 | 1 |
| 14/1/2015 | 14/2/2015 | 1 |
| 14/2/2015 | 14/3/2015 | 1 |
| 14/3/2015 | 14/4/2015 | 2 |
| 14/4/2015 | 14/5/2015 | 2 |
| 14/5/2015 | 14/6/2015 | 2 |
| 14/6/2015 | 14/7/2015 | 2 |
| 14/7/2015 | 14/8/2015 | 2 |
| 14/8/2015 | 14/9/2015 | 2 |
| 14/9/2015 | 14/10/2015 | 2 |
| 14/10/2015 | 14/11/2015 | 2 |
| 14/11/2015 | 14/12/2015 | 2 |
| 14/12/2015 | 14/1/2016 | 2 |
| 14/1/2016 | 14/2/2016 | 2 |
| 14/2/2016 | 14/3/2016 | 2 |
| 14/3/2016 | 14/4/2016 | |
| 14/4/2016 | 14/5/2016 | |
| 14/5/2016 | 14/6/2016 | |
| 14/6/2016 | 14/7/2016 | |
| 14/7/2016 | 14/8/2016 | |
| 14/8/2016 | 14/9/2016 | |
| 14/9/2016 | 14/10/2016 | |
| 14/10/2016 | 14/11/2016 | |
| 14/11/2016 | 14/12/2016 | |
| 14/12/2016 | 14/1/2017 | |
| 14/1/2017 | 14/2/2017 | |
| 14/2/2017 | 14/3/2017 | |
| 14/3/2017 | 14/4/2017 | |
| 14/4/2017 | 14/5/2017 | |
| 14/5/2017 | 14/6/2017 | |
| 14/6/2017 | 14/7/2017 | |
| 14/7/2017 | 14/8/2017 | |
| 14/8/2017 | 14/9/2017 | |
| 14/9/2017 | 14/10/2017 | |
| 14/10/2017 | 14/11/2017 | |
| 14/11/2017 | 14/12/2017 | |
| 14/12/2017 | 14/1/2018 | |
| 14/1/2018 | 14/2/2018 | |
| 14/2/2018 | 14/3/2018 | |
| 14/3/2018 | 14/4/2018 | |
| 14/4/2018 | 14/5/2018 | |
| 14/5/2018 | 14/6/2018 | |
| 14/6/2018 | 14/7/2018 | |
| 14/7/2018 | 14/8/2018 | |
| 14/8/2018 | 14/9/2018 | |
| 14/9/2018 | 14/10/2018 | |
| 14/10/2018 | 14/11/2018 | |
| 14/11/2018 | 14/12/2018 | |
| 14/12/2018 | 14/1/2019 | |
| 14/1/2019 | 14/2/2019 | |
| 14/2/2019 | 14/3/2019 | |
| 14/3/2019 | 14/4/2019 |
Solved! Go to Solution.
Hi @NurulAtikah
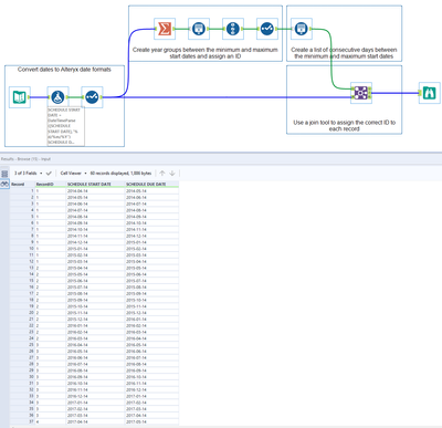
Have a look at the attached workflow - I've added documentation to explain the various steps. In this case I used scheduled start date to create the year groups. If this is not the logic you want, perhaps you can put into words how both start and due date should influence the creation of the groups.
Any questions, please let me know.
Hi @NurulAtikah
Here is a workflow for the task.
Output:

Workflow:

Hope this helps 🙂 Feel to ask if you have any questions
If this post helps you please mark it as solution. And give a like if you dont mind 😀👍
@NurulAtikah
If purely every 12 records, we do it like this simple way