Hi all,
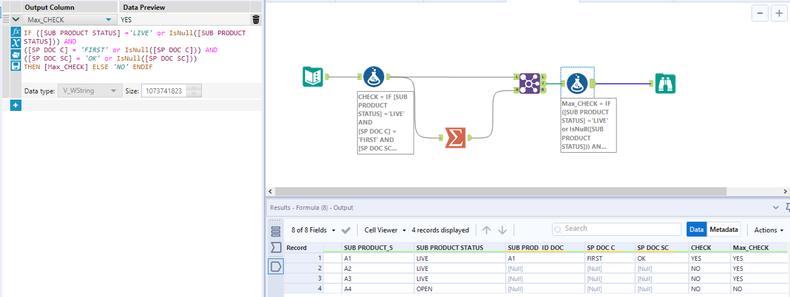
My input Data set

then i have a formula field called CHECK where i have the condition.
IF SUB PRODUCT STATUS ='LIVE' AND SP DOC C = FIRST AND SP DOC SC = OK THEN YES ELSE NO

Then i'm using a summarize tool to GROUPBY PROD ID_22 and do a Max_CHECK..( the reason for doing a MAX is i want to treat if any of my (A1,A2,A3,A4) satisfies the condition on CHECK column then treat my siblings as YES but exclude A4 since A4 Doesn't satisfies the CHECK column condition
Expected Output.

Attached the sample workflow.