ACT NOW: The Alteryx team will be retiring support for Community account recovery and Community email-change requests Early 2026. Make sure to check your account preferences in my.alteryx.com to make sure you have filled out your security questions. Learn more here
Start Free Trial

Alteryx Designer Desktop Discussions

Find answers, ask questions, and share expertise about Alteryx Designer Desktop and Intelligence Suite.
SOLVED

Formula Tool Solution? Carrying data down through out the row

Cferrer6
8 - Asteroid

Hi, 

 

I have a row with a date and i would like to carry the date down to all other rows. Is there a way to do this in the formula tool or any other tool? Screen shot attached

3 REPLIES 3
Qiu
21 - Polaris
21 - Polaris

@Cferrer6 
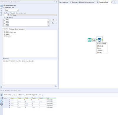
We can use a Multi-Row Formula tool for this case.

0301-Cferrer6-1.PNG0301-Cferrer6-2.PNG

TheOC
16 - Nebula
16 - Nebula

Hi @Cferrer6 

Yes ofcourse, you can use a multi-row formula tool.

TheOC_0-1646090825357.png



In this case, i've made a formula to say that if date is empty, set it as the one above. If not, leave it as it is. 

Hope this helps,
TheOC




Cheers,
TheOC
Connect with me:
LinkedIn Bulien
Cferrer6
8 - Asteroid

thank you so much! it worked perfectly

Labels
Top Solution Authors