Hi Community,
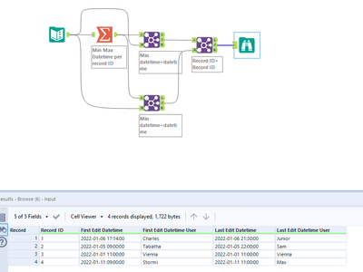
For the attached dataset, I'm trying to:
- find the max date column and create a new column called "First Edit Datetime"
- The user associated with the max should be in the next new column called "First Edit Datetime User"
- Then I do the same thing for the min date and call it "Last Edit Datetime"
- Add the last edit user with the min date into a new column "Last Edit DateTime"
These items are grouped by the RecordID.
The sample and expected datasets are attached. This seems simple, but i've been stuck on it. Hoping for some insight!
Solved! Go to Solution.

