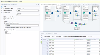
We have a list of names that have some underscores in the name that come from a report and we are trying to replace those with a name without the underscore. We are using the find and replace tool after a separate input that has a listing of the original name and then the name we want it replaced with. When we run the workflow the find and replace is not working. I have included screenshots. The first screenshot shows the results and the _ is still in the name.

This screenshot is the input list of names for the find and replace. The client column is the original name and the customer column is what we want it replaced with.

We aren't sure which setting is the correct one to use in the find and replace tool. We've tried them all and none work!
Thank you in advance!