We have a list of names that have some underscores in the name that come from a report and we are trying to replace those with a name without the underscore. We are using the find and replace tool after a separate input that has a listing of the original name and then the name we want it replaced with. When we run the workflow the find and replace is not working. I have included screenshots. The first screenshot shows the results and the _ is still in the name.
This screenshot is the input list of names for the find and replace. The client column is the original name and the customer column is what we want it replace with.
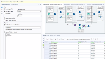
This screenshot is the other side going into the find a replace.
We aren't sure of the settings for the find and replace tool. Any guidance you can provide is appreciated.
Thanks!
Solved! Go to Solution.
But the new name is under the "Customer" column in the input. The incorrect name is under the "Client" column. We want the client name to be replaced with the customer name.
Correct, you're updating that in the 'Replace Found Text With Value' option by setting that to Customer.
Right now, you're looking up the new customer names against the bad client values which will not match.
Thank you that worked! Much appreciated.
