Hi,
I couldn't find the exact solution to my problem, so creating a new topic.
I have the following dataset:
| Customer ID | Product ID | Start Date | End Date | Value |
| 111 | 111 | 20200131 | 20201231 | 1 |
| 111 | 222 | 20200131 | 20201231 | 2 |
| 111 | 333 | 20200131 | 20201231 | 3 |
| 222 | 111 | 20200131 | 20201231 | 4 |
| 222 | 222 | 20200131 | 20201231 | 5 |
| 222 | 222 | 20200401 | 20200415 | 6 |
| 222 | 333 | 20200131 | 20201231 | 7 |
| 333 | 111 | 20200131 | 20201231 | 8 |
| 333 | 111 | 20210131 | 20211231 | 9 |
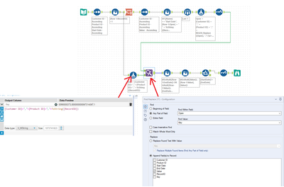
I need to create a workflow which adds a column at the end and flags the records that overlap with other ones. So in the example above records with values 5 and 6 should be flagged.
FYI...The real dataset contains around 100k records.
Thanks,
Pedram
Wow - This is great - thanks!
However, when I open the workflow I'm missing a part of it. Do you mind resending it please.
I tried to guess the formula and settings for F&R, but the results were incorrect...
Sorry @peddy had missed this - will take a look and get back to you
Thanks - think it looks good! 🙂
