I am trying to do the equivalent of the excel formula shown on the attached screenshoot. Picking the highest percentage value and on the next column assigning the highest value as 100%. If possible group by company number and by state as well. Thank you in advance.
Solved! Go to Solution.
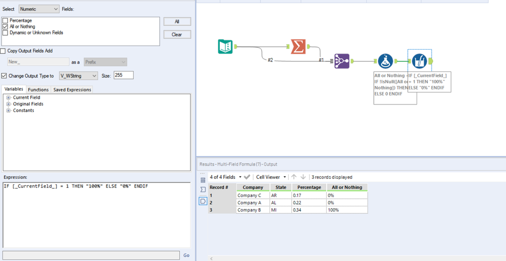
Hi @wlee-pwc
Here's what I thought:
1) Get Max Percentage
2) Join it to the Original Dataset with Join Multiple
3) Creates a formula stating that if the value is not null, then assumes 100%, else, it's not the max value so is 0%.
4) Format to Percentage String
If you want to group by Company and State, add the Group By labels in step 1 to the Summarize Tool, and also add join clauses by Company and State in step 2.
Workflow appended.
Cheers,

