Hi Community,
I would like to ask how should i create workflow or make formula if i only want to filter two items : I and C as per screenshot below :
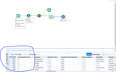
In the screenshot below, there are three items under TransactionType column : I, C and P. However, i only want the information related to I and C. P will be excluded.
Do anyone have any idea how to make this workflow?
Solved! Go to Solution.
Hi @Emil_Kos ,
Thanks a lot for the workflow shared.
I would like to ask about the formula = [Transactional Type] IN .Let said today i had multiple of items in the Transaction type column and i want to filter out P only. Is it i make the formula as below:
[Transactional Type] OUT ('P')
Hi @SH_94,
In that case, you don't need a formula. You can easily identify the filter tool in order to achieve your goal:
Alternatively, you can write:
[Transactional Type] != "P"
Hi @Emil_Kos ,
Thanks a lot for the sharing on how to use the filtering tools wisely.
Appreciate it a lot.😊
@SH_94 an In function is similar to multiple OR expressions in an IF statement.
For example, if you want the transaction type to be either "I" or "C", you can type
IF [Transaction Type]="I" OR [Transaction Type]="C" THEN do_action_1
ELSE ...
With an In function, that can be re-written as:
IF [Transaction Type] IN ("C","I") THEN do_action_1
ELSE ...
The highlighted text means exactly the same thing to Alteryx, but an In function can make it easier if you have many OR statements to type
Hi @Emil_Kos ,
Just would like to further understand on the filtering tool, if i want to filter out the " C and I" from the transaction type and under the transaction type, there are multiple of items , not only C , I and P.
May i know how should we build the workflow in this case?
Hi @SH_94,
Not sure if I fully understand. You can use this formula to keep only relevant rows I and C
[Transactional Type] IN ('I','C')
If you want to make it dynamic and make user maintain the list you can create an excel file that would have transaction types in scope and use it in order to filter the data:
@SH_94 you can also use a filter tool as @Emil_Kos , but then also make use of the expressions we introduced earlier.
For example, if you have different transaction types as shown below
you can use either the OR expression or the IN function to filter out transaction types "I" and "C"
I have done both so you can see that the outcome is the same, although the expression changes. Just check the T output anchor of the filter tools
