Hi,
I have calculated the weighted average of a data set and would now like to use this weighted average number as a filter.
e.g. step 1: find national weighted average employment growth for all metro areas with the US
step 2: filter metro areas with employment growth that is above the national weight average
I'm stuck on step 2 as weighted average does not become become a new variable that I can manipulate... it's a single output? Help!
I think there should be an easy solution but can't seem find it online, thanks in advance for your help!!
Solved! Go to Solution.
Hi ckorte
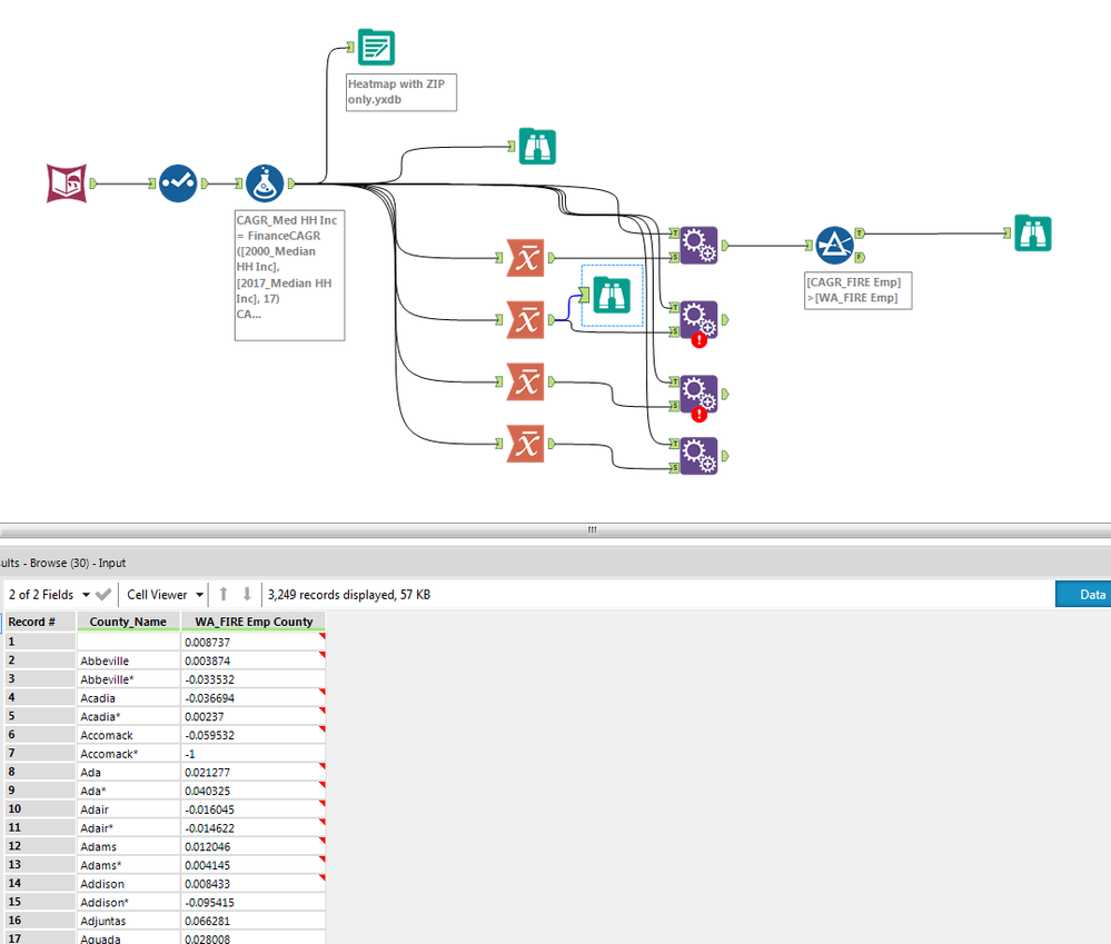
Append works for national weighted average but I'm getting an error while using Append because there are more than 16 fields in my weighted average calculations by county... Is there another way? See below.
Thanks.
For that case where you have the WA calculation by County, use the Join tool instead of the Append tool. Use "County" as the field that you are joining by.

