Hello Alteryx Community! I am looking for some assistance with a workflow for the below issue.
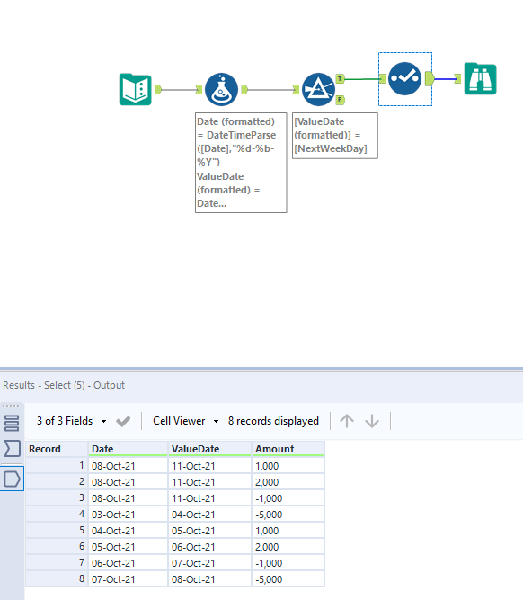
With reference to the below sample data, i need help with a filter than can detect the next working day from a date input. i.e. recognize that the 'Date' 8th is a Friday so will filter for those with 'ValueDate' that fall on the Monday (11th).
The best i have at the moment is using the basic filter in the tool for live date = 'tomorrow', but this has the obvious limitation of treating Saturday as 'tomorrow' when the workflow is run on a Friday. It also then doesn't work if the workflow has to be run in advance of the current day/date.
Thank you in advance for your help and time.
| Date | ValueDate | Amount |
| 08-Oct-21 | 11-Oct-21 | 1000 |
| 08-Oct-21 | 11-Oct-21 | 2000 |
| 08-Oct-21 | 11-Oct-21 | -1000 |
| 08-Oct-21 | 12-Oct-21 | -5000 |
Solved! Go to Solution.
Thank you so much for the help! Worked perfectly

