Hi Team ,
I have a dataset which looks like below:
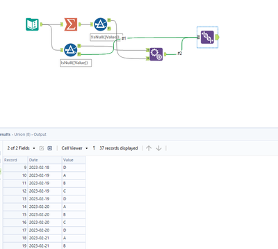
I want to apply some transformation such that it copies all the values of above dates to the next date when the value for dates are null . Like the pic below.
I was unable to find a solution in the forum. Request you to kindly guide here .
Solved! Go to Solution.
Thanks, this helps a lot.
