Hi
I need to quickly fill in the empty collumn
| UTR (level 1& 2) | Transaction Type (Subscription / Redemption) | Total Value | NAV Date | Sub Fund | T0 | T1 | T2 | T3 | T4 | T5 |
| Level 1 | Redemption | -10696254.21 | 04-Jul-24 | UTR -TFO | # | # | # | # | # | # |
| Redemption | 0 | PruEmpire | ||||||||
| Redemption | -401305.5333 | UTR -TFO | ||||||||
| Redemption | -2376941.413 | UTR -TFO | ||||||||
| Subscription | 37291.57333 | UTR -TFO | ||||||||
| Redemption | -170306.7867 | UTR -TFO | ||||||||
| Subscription | 9589.546667 | UTR -TFO | ||||||||
| Subscription | 2903.706667 | UTR -TFO | ||||||||
| Subscription | 66079.04 | UTR -TFO | ||||||||
| Subscription | 44057.42667 | UTR -TFO | ||||||||
| Subscription | 46087.42667 | UTR -TFO | ||||||||
| Subscription | 28296.4 | UTR -TFO |
into this
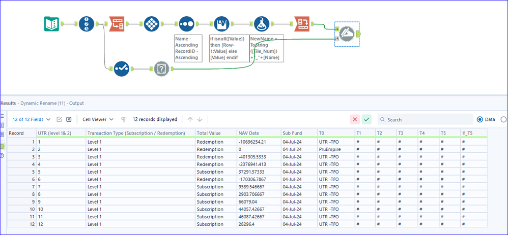
| UTR (level 1& 2) | Transaction Type (Subscription / Redemption) | Total Value | NAV Date | Sub Fund | T0 | T1 | T2 | T3 | T4 | T5 |
| Level 1 | Redemption | -10696254.21 | 04-Jul-24 | UTR -TFO | # | # | # | # | # | # |
| Level 1 | Redemption | 0 | 04-Jul-24 | PruEmpire | # | # | # | # | # | # |
| Level 1 | Redemption | -401305.5333 | 04-Jul-24 | UTR -TFO | # | # | # | # | # | # |
| Level 1 | Redemption | -2376941.413 | 04-Jul-24 | UTR -TFO | # | # | # | # | # | # |
| Level 1 | Subscription | 37291.57333 | 04-Jul-24 | UTR -TFO | # | # | # | # | # | # |
| Level 1 | Redemption | -170306.7867 | 04-Jul-24 | UTR -TFO | # | # | # | # | # | # |
| Level 1 | Subscription | 9589.546667 | 04-Jul-24 | UTR -TFO | # | # | # | # | # | # |
| Level 1 | Subscription | 2903.706667 | 04-Jul-24 | UTR -TFO | # | # | # | # | # | # |
| Level 1 | Subscription | 66079.04 | 04-Jul-24 | UTR -TFO | # | # | # | # | # | # |
| Level 1 | Subscription | 44057.42667 | 04-Jul-24 | UTR -TFO | # | # | # | # | # | # |
| Level 1 | Subscription | 46087.42667 | 04-Jul-24 | UTR -TFO | # | # | # | # | # | # |
| Level 1 | Subscription | 28296.4 | 04-Jul-24 | UTR -TFO | # | # | # | # | # | # |
Using multi-row formula works... but i have to set up for each column, is there a faster way?
if isnull([UTR (level 1& 2)])
then
[Row-1:UTR (level 1& 2)]
else [UTR (level 1& 2)] endif
Solved! Go to Solution.
@Luqman
Combination of Transpose and CrossTab is good for multil column data processing.
I added some small tricks to restore the original field names and field order.
Hi @Qiu
Thankss, i got how you use transpose and tile to fill in the blanks
but can i get your help on the final bit.. ie to re-arrange back the columns as per the original data
the tool you use, 'dynamic rename' only renamed the Column name, without changing the data
@Luqman
The Tile is used to retrieve the Column Order in the original data and then as you understand, the Dynamic Rename is used to change back to the oringal naming without changing the data itself.
@Qiu
Got it now.
I just needed to add a tool to remove 'record id' as this wasnt in the original data
thankss
@Luqman
Good and you are welcome
