Hello Community
Happy New Year!!!
I have excel files in folders with different names but the exact same structure. I am trying to fetch worksheet data in one excel file from folders whose folder name is mentioned in the attached sheet.
And there are thousands of folders and excel sheets within that folder, as I have said only fetch the data from, only that folder whose folder name is mentioned on that sheet.
I have attached the output file as well and a few points below:
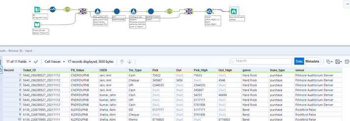
#1 Excel file which has folder name mentioned is “Ticket_ID”, highlighted column “Ticket_ID”
#2 Required data from only FinalValue* Sheet and only yellow highlighted column and Only those rows which has value in it from those 2 yellow highlighted columns (Null Not Required).
#3 Column ([genre] [trans_type] [venue]) is from” Ticket_ID” workbook
Any help is very appreciated!

