Hello All,
I have a relocation analysis looking at a group of offices and find all the employees within 20 miles.
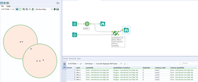
I have 2 files/connection : 1. employee file 2. office location file.
Using "Find Nearest" tool limited to within 20 miles of their home.
Result when connecting the 2 file with input being employee file/ universe being office location, it will skip some office location because they are clustered together.
.Question: How can I create a workflow that will be able to identify all employees closest to every office, no matter if employees are duplicated in each offices, like a loop of the find nearest on the office location file until all offices have employees mapped? (over 1000 offices)
Thanks,
-Kev
Solved! Go to Solution.
Thanks this worked like a Charm!
