Hi Everyone,
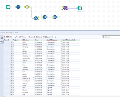
I have tabular data, where each row refers to a particular milestone for a given project, and I am trying to create a column that is replicated on all the rows which indicates what the next milestone is, and what type of milestone that is.
The milestones are consistent across all projects, so what I would like to do use today's date as a reference, search for the next soonest date and then probably use a join to look for Project ID + that date to find the milestone
Below is an example output - the first three columns are inputs, and the final two are the onest that I'd like to end up with. I have been playing around with Cross tabbing the data, but to no avail.
Would be super grateful for any input available! I'm not sure whether this is something that's very simple, that I can't figure out, or if it's complex...
Many Thanks!
Sara,
| Project | Milestone | Date | Next Milestone Type | Next Milestone Date |
| 1 | Prep | 28/09/2018 | Completion | 06/11/2020 |
| 1 | Staging | 16/01/2019 | Completion | 06/11/2020 |
| 1 | Pre-prep | 06/05/2019 | Completion | 06/11/2020 |
| 1 | Run | 24/08/2019 | Completion | 06/11/2020 |
| 1 | Launch | 12/12/2019 | Completion | 06/11/2020 |
| 1 | Process | 31/03/2020 | Completion | 06/11/2020 |
| 1 | Checking in | 19/07/2020 | Completion | 06/11/2020 |
| 1 | Completion | 06/11/2020 | Completion | 06/11/2020 |
| 1 | Sign off | 24/02/2021 | Completion | 06/11/2020 |
| 1 | Close | 14/06/2021 | Completion | 06/11/2020 |
| 2 | Prep | 28/11/2018 | Run | 24/10/2020 |
| 2 | Staging | 18/03/2019 | Run | 24/10/2020 |
| 2 | Pre-prep | 06/07/2019 | Run | 24/10/2020 |
| 2 | Run | 24/10/2019 | Run | 24/10/2020 |
| 2 | Launch | 11/02/2020 | Run | 24/10/2020 |
| 2 | Process | 31/05/2020 | Run | 24/10/2020 |
| 2 | Checking in | 18/09/2020 | Run | 24/10/2020 |
| 2 | Completion | 06/01/2021 | Run | 24/10/2020 |
| 2 | Sign off | 26/04/2021 | Run | 24/10/2020 |
| 2 | Close | 14/08/2021 | Run | 24/10/2020 |
| 3 | Prep | 28/07/2018 | Sign Off | 24/12/2020 |
| 3 | Staging | 15/11/2018 | Sign Off | 24/12/2020 |
| 3 | Pre-prep | 05/03/2019 | Sign Off | 24/12/2020 |
| 3 | Run | 23/06/2019 | Sign Off | 24/12/2020 |
| 3 | Launch | 11/10/2019 | Sign Off | 24/12/2020 |
| 3 | Process | 29/01/2020 | Sign Off | 24/12/2020 |
| 3 | Checking in | 18/05/2020 | Sign Off | 24/12/2020 |
| 3 | Completion | 05/09/2020 | Sign Off | 24/12/2020 |
| 3 | Sign off | 24/12/2020 | Sign Off | 24/12/2020 |
| 3 | Close | 13/04/2021 | Sign Off | 24/12/2020 |
Thank you this works perfectly!

