Hello everybody,
I have a list of item with its amount and I am currently searching for a way to extract all amount until a certain threshold is attained.
In the file I am giving here, I have 14 items with a 6 516 895 USD. I have to pick all big amount until remaining item value is less than 1 000 000 USD.
My only clue is on the sheet "Prop1" where:
a) I sorted the item: decreasing
b) Put a column "Sum_Amount" which first row is the total of Amount
c) Make a decreasing substraction of Sum_Amount
d) Filter "Sum_amount" > 1 000 000 USD
Problem is, I do not know how to adress the formula with Alteryx from Part c) 😅
But if you have a smarter and quicker way to do it, feel free to share.
Nb: in real life, the data are quite huge more than 1 Million rows.
Thank you
Solved! Go to Solution.
Hi @Manantsoa
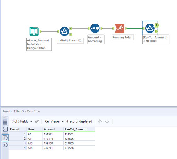
Instead of finding when 100000 is depleted it's easier to find when the running total is more than 100000. Refer the workflow
Hope this helps : )
woooowww :o
I really appreciated the way you adress the issue :o
Didn't figure it out at all,
And what a speed answer 😅
Worked like a charm! Thank you very much
Happy to help : ) @Manantsoa
Cheers and have a nice day!
User | Count |
---|---|
106 | |
82 | |
70 | |
54 | |
40 |