The Alteryx Community is a finalist in three 2026 CMX Awards! Help us win Customer Support Community, Most Engaged Community, and User Group Program of the Year - vote now! (it only takes about 2 minutes) before January 9.
ACT NOW: The Alteryx team will be retiring support for Community account recovery and Community email-change requests Early 2026. Make sure to check your account preferences in my.alteryx.com to make sure you have filled out your security questions. Learn more here
Start Free Trial

Alteryx Designer Desktop Discussions

Find answers, ask questions, and share expertise about Alteryx Designer Desktop and Intelligence Suite.
SOLVED

Excel Sumif in Alteryx Referencing Separate Doc

jark1294
7 - Meteor

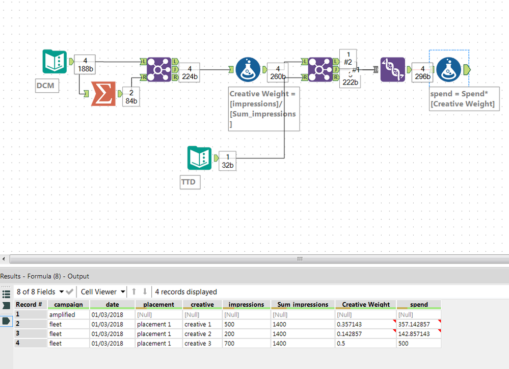
I'm trying to do two Sumifs in Alteryx - the first is a sumif in the same doc, basically if a value is met show the sum of another column for rows with that value. Then I want to do a sumif to get a value from another doc for this value. The second one I think I can do with a Join but open to other suggestions.

 

The two sheets in the attached doc would be separate files. In DCM sample sheet columns A - E would be raw data, everything else is done with Alteryx. I know how to get column F & H, need help with G and I. Formulas for how I'd do it in excel are in the doc.

 

Thank you!!

5 REPLIES 5
LordNeilLord
15 - Aurora

Hey @jark1294,

 

You're absolutely right, you'll need a join to get I and you'll need a summarize tool to get G....

 

Sumifs.PNG

@LordNeilLord

Part time Tableau, Part Time Alteryx. Full Time Awesome

jark1294
7 - Meteor

This is awesome, thank you!

jark1294
7 - Meteor

One last question @LordNeilLord - what's the purpose of the union after the join?

jark1294
7 - Meteor

Just kidding, got it @LordNeilLord

LordNeilLord
15 - Aurora

You kidder @jark1294

Labels
Top Solution Authors