Hi community !
I am new to Alteryx and I need your help.
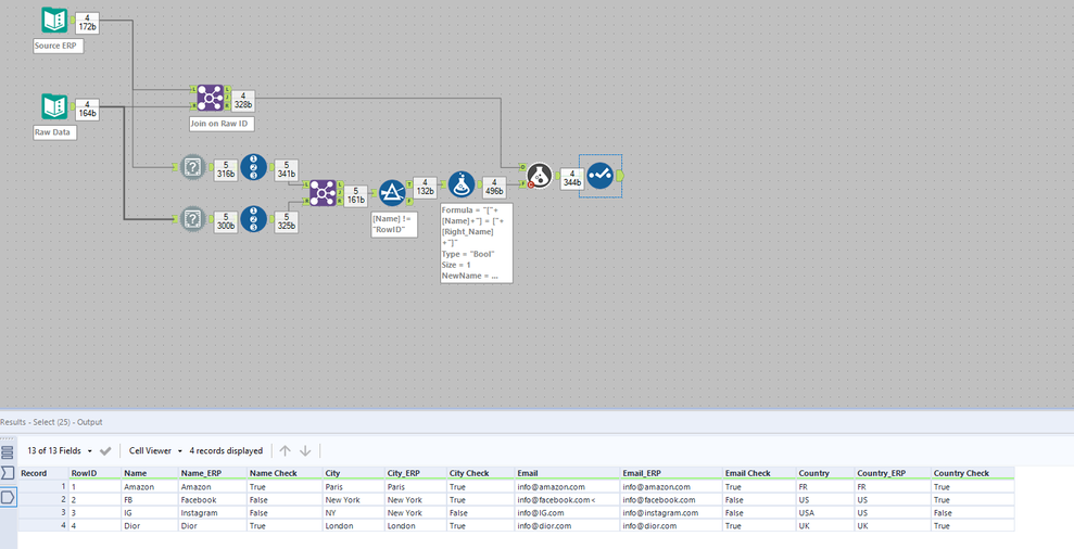
I have to compare the data from two different sources. See sample datasets and my workflow below.
Columns are like : Name from source 1, Name-ERP from source 2, Name check ( TRUE or FALSE) as my result comparison.
Source 1: Given data before cleansing
| RowID | Name | City | Country | |
| 1 | Amazon | Paris | info@amazon.com | FR |
| 2 | FB | New York | info@facebook.com< | US |
| 3 | IG | NY | info@IG.com | USA |
| 4 | Dior | London | info@dior.com | UK |
Source 2: Uploaded data after cleasing
| RowID | Name_ERP | City_ERP | Email_ERP | Country_ERP |
| 1 | Amazon | Paris | info@amazon.com | FR |
| 2 | New York | info@facebook.com | US | |
| 3 | New York | info@instagram.com | US | |
| 4 | Dior | London | info@dior.com | UK |
Output: What was changed
| RowID | Name | Name_ERP | Name Check | City | City_ERP | City Check | Email_ERP | Email Check | Country | Country_ERP | Country Check | |
| 1 | Amazon | Amazon | TRUE | Paris | Paris | TRUE | info@amazon.com | info@amazon.com | TRUE | FR | FR | TRUE |
| 2 | FB | FALSE | New York | New York | TRUE | info@facebook.com< | info@facebook.com | FALSE | US | US | TRUE | |
| 3 | IG | FALSE | NY | New York | FALSE | info@IG.com | info@instagram.com | FALSE | USA | US | FALSE | |
| 4 | Dior | Dior | TRUE | London | London | TRUE | info@dior.com | info@dior.com | TRUE | UK | UK | TRUE |
I am looking for a dynamic solution as I have twenties of columns from each dataset
Please note RowID that can be used for RecordID.
Thanks for anyone who can help!
Solved! Go to Solution.
Do the columns\rows always line up in that order? RowID 1 will always correspond to recordID1?
If we are sure that we wont be comparing Amazon to Facebook by accident, you can go a dynamic formula with the CReW macro.
Thank you @SPetrie for suggesting your solution.
As you asked, all the columns from the source ERP have that suffix _ERP after the field name to know the source of data. That's the only difference in column names compared to Raw Source data.
I put that RowID to demonstrate that RowID is the primary key as they are unique in both datasets. No risk of confusion.
To test your solution, can you please attach your workflow for testing and better understand your logic.
Don't hesitate to ask any clarification.
Thanks
Thank you @SPetrie it's really working with the example i gave you. I'll see if I have any issues with the whole datasets.
