Hi Team,
I have an excel file which has columns for all month. The columns have data till current month. I need to do a calculation for future months based on current month values.
For Ex: Current Month: Sep.
I have data till Sep month and Oct, Nov, Dec are all zeroes.
So only for metrics 'Outward" the values in future months(Oct, Nov, Dec) should come from current month(Sep) values and rest all metrics can remain zero in those months.
I have attached excel sheet with input data and desired solution
I can get current month as an input from user or in a text file
Thanks
Paridhi
@Paridhi_Agrawal here is one way to do this.
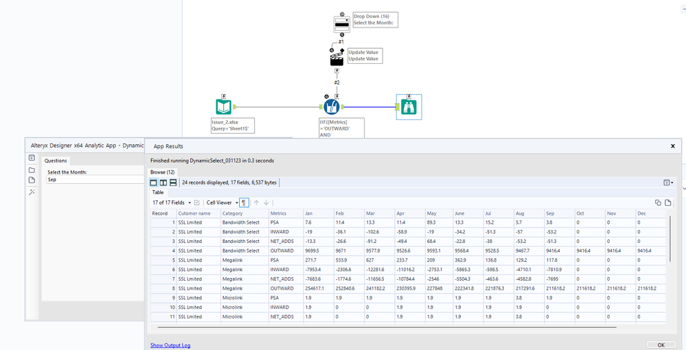
@Paridhi_Agrawal Another method Analytical app using the multi-field formula
Hi @binu_acs
This approach is not working as sometimes OUTWARD in previous months can be zero.
Is there any other way?
Thanks
PAridhi

