ACT NOW: The Alteryx team will be retiring support for Community account recovery and Community email-change requests Early 2026. Make sure to check your account preferences in my.alteryx.com to make sure you have filled out your security questions. Learn more here
Start Free Trial

Alteryx Designer Desktop Discussions

Find answers, ask questions, and share expertise about Alteryx Designer Desktop and Intelligence Suite.
SOLVED

Dynamic Rename - Formula Option

Liz001
7 - Meteor

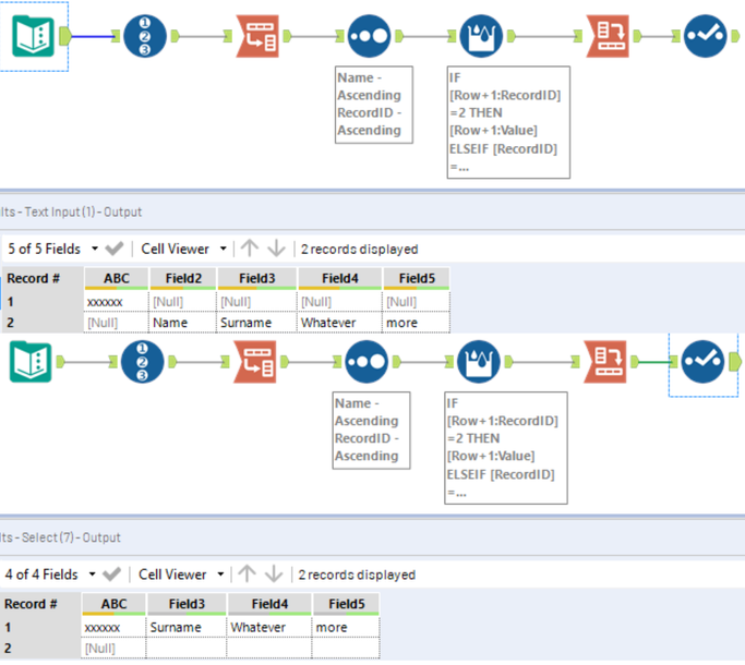
I am running several files through a macro, however I noted that some of the headers are not in the first row of the file. How can I get those headers to be on that first row (same line as ABC Company, name of company changes for each file)?

Liz001_0-1581171523383.png

2 REPLIES 2
afv2688
16 - Nebula
16 - Nebula

Hello @Liz001 

 

Does this help?

 

Sin título.png

 

If this post helps, then please consider Accept it as the solution to help the other members find it more quickly.

Regards

Liz001
7 - Meteor

Thank you so much! It worked!

Labels
Top Solution Authors