Hi everyone,
I am trying to load the latest .xls file with a directory tool but I am obtaining an error that says that the path is not being found...
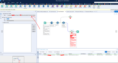
It loads all the data perfectly, the only problem is with the dynamic input tool, as you can see in the image below
Thanks in advice! :)
Solved! Go to Solution.
Hey @jbqrn,
If it loads all the data fine I imagine that the template file you are using no longer exists or the path to it has been changed. Try click edit here:
Then re select the file that you want to use as a template.
Hi @Ira Watt , the file exist (i guarantee), and it appears as a line when I run the workflow, I am filtering by the most recent file and using only one row as i show in the first image.
I tried both options in the dynamic input, adding the name "Sheet1$" to the full path and without adding it (as you can see in the first image).
No idea what is happening...
(image of the directory)
SOLVED, I searched in other posts and I saw that they were using "/" a slash.
then I realised that alteryx uses 3 pipelines when loading an excel, so I modified it in the formula tool [FullPath]+"|||Sheet1$" and now it works.
Thanks for the help!!!
Ah nice one @jbqrn I see it now in the error message 😅
