Hi Everyone,
I am not too sure if this issue has been asked before.
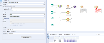
I have an use case where I have to render multiple files with conditional formatting at once. Each file has to contain 3 sheets. I am doing it for 30 countries but i have extracted two countries for this help topic.
But I will only need to filter the first sheet by country and the other two sheets do not need to be filtered.
The end result is:
- USA file with sheet1 results containing USA records and the other two sheets
- Canada file with sheet1 results containing Canada records and the other same two sheets
I have uploaded the desired output file results too
How can I group 1st sheet of each file by country and add the other two sheets into these files dynamically? Is there a way i can duplicate the table tool for the unfiltered sheets?
Hi @josiahgoh
Here is one way: Split to two streams / add file name / Union back together.
Hope this helps.
Hi Clifford,
Thank you for your solution.
I think this is quite manual and i am wondering if there is a way to do it more dynamically.
My use case is actually for 30 countries but i am just using two countries for this help topic first.

