Hi all,
I'm having an issue with a third party product where multiple instances of a name shows up but only 1 email address field populates. To accurately collect the data I need all the email fields to be filled in. Is there a tool that can help fill in the blanks based on one name field already having an email associated with it?
Dataset
Desired Result
Thanks!
Solved! Go to Solution.
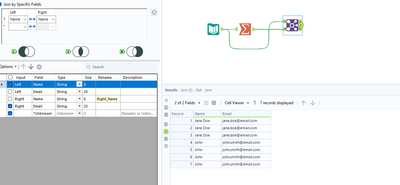
A multi-row tool would be able to do it.
Assuming the fields are all sorted and ordered like this, you can use the tool to update your Email field with a formula like
if isempty([Email]) and [Name] = [Row-1:Name] then [Row-1:Email] else [Email] endif
@SPetrie Worked perfectly. Thanks!!
 
					
				
				
			
		
