I am having trouble getting the drop down selection to work after reviewing training and previous community questions.
I would like to have the user select an AR group and the app to display the data just for the AR Group selected. I have attached my workflow and test data. Currently when trying to select an AR group I am getting the column headers instead of the AR group data.
Any help would be greatly appreciated.
Gary
Solved! Go to Solution.
Hi @Gbergero ,
The way you have built it, the drop-down automatically identifies all the columns, to work with only one column, you can insert a cross-tab.
Example attached.
Best,
Fernando Vizcaino
Thank you Fernando, I'll give that a try....I was unable to open your example.
Hi @Gbergero ,
You can select yes and still open the workflow.
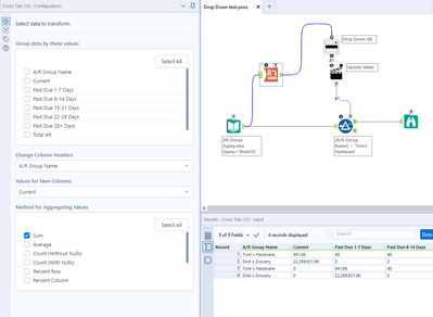
But if you still can't, here is a print with what I've done.
Best,
Fernando Vizcaino
I think I am getting closer, but still not getting data.
Hi @Gbergero ,
Unfortunately, special characters is not supported while doing a cross-tab, so we need a workaround for those.
Here it is.
Best,
Fernando Vizcaino
Removing the special characters did not help.
Hi @Gbergero ,
I've shared a solution with you that is currently working.
Here it is again, I've adapted so you can open in your designer
Thank you, but I cannot import your example. Please provide screen shot.
I appreciate all your help!

