Bring your best ideas to the AI Use Case Contest! Enter to win 40 hours of expert engineering support and bring your vision to life using the powerful combination of Alteryx + AI. Learn more now, or go straight to the submission form.
Start Free Trial

Alteryx Designer Desktop Discussions

Find answers, ask questions, and share expertise about Alteryx Designer Desktop and Intelligence Suite.
SOLVED

Designer - create every quarter for every investment record

Pirasant
5 - Atom

Hi all, 

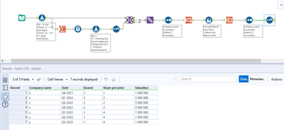
I am struggling with a problem. I want every quarter to be represented from the first investment date until today (2022 Q3). This is the data I have: 

 

Company nameDateRoundShare priceValuation
xQ4 2021111 000 000
xQ1 2022223 000 000
yQ1 2022141 000 000

 

The desired output: 

 

Company nameDateRoundShare priceValuation
xQ4 2021111 000 000
xQ1 2022223 000 000
xQ2 2022223 000 000
xQ3 2022223 000 000
yQ1 2022141 000 000
yQ2 2022141 000 000
yQ3 2022141 000 000

 

3 REPLIES 3
JamesCharnley
13 - Pulsar

Hi @Pirasant,

 

Not sure if I am massively overcomplicating this, but since it's been a while and nobody else has answered I'm assuming there's nothing really easy I've missed. I've been playing around with this for a while and this is what I've come up with. It works for your output and could be dynamic but it depends mainly on how the rounds work, I can't quite work it out from the sample.

 

I've used generate rows alongside an enhanced DateTimeTrim macro by @DataNath  to get quarters(More info at this link: https://community.alteryx.com/t5/Public-Community-Gallery/Enhanced-DateTimeTrim/ta-p/972535)

 

Hopefully this helps a little or at least points you in the right direction

 

JamesCharnley_4-1663770017212.png

 

 

DataNath
17 - Castor
17 - Castor

How does this look @Pirasant? Can't think of any massive factors that may trip this up but do let us know if there's any issues when applying this to a wider data set.

 

DataNath_0-1663770055954.png

Pirasant
5 - Atom

Thank you very much! This worked like a charm

Labels
Top Solution Authors