I have an interesting use case. I need to delete blank records with duplicated IDs only if some of the records have data.
Example: If record 1 has 3 values in the name column and one is blank i need to delete the blank record.
Example 2: If record 2 has 3 blank values in the name column I do not want to delete any records.
I only need to delete the blanks if the name column has data. If the name column is 100% blank then I keep it blank. If name column contains data I need to delete the blanks.
Data is attached.
Thank you!
Solved! Go to Solution.
Hi @Fred22,
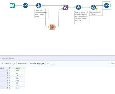
Interesting case. I created a workflow for you:
The output:
If this is something helpful please mark as solved!
Good luck!
Worked as expected thank you for the quick reply!
Worked perfectly and a simple workflow. Thanks!
Thank you for the quick reply!
thanks @Fred22 for accepting it as a solution 🙂
