
The first image shows the times in 24h and string format.

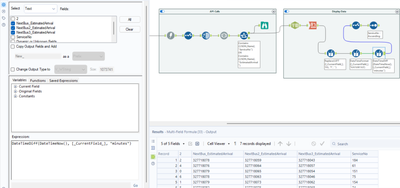
The second image shows me using datetimediff() on the current date and the field, and giving me the minutes. But after executing, it gives me a super big number. Does anyone know what's wrong?
Thank you.