Hello Alteryx community!
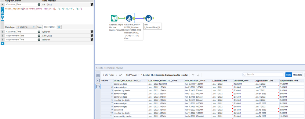
I'm having trouble splitting a date/time column into 2 separate columns. The format of the date changes. Example below. The trouble I am having is the number of characters changes on the day of the month and then the time. If it was Jan 01 2022 I'd be ok. Same for the time, it changes from 2 number format (12:55PM) to 1:09PM.
Any help is much appreciated!
