Hi Team,
Hope you are well.
I need help.
I need to create a new column based on three exiting column. The first step is to format the date column and then concatenate.
Please let me know,
Thanks,
Sri
Solved! Go to Solution.
Hi @DanielG ,
Thank you. The year part is not coming.
Plesae find attached the full column of the year.
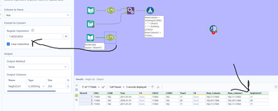
@sriniprad08 -- hi sorry. had a meeting that side-tracked me... 😀 I assume Alteryx is taking it from Excel and automatically making it a date then. If so, try this:
If anyone else is reading this and wants to write slightly more efficient RegEx, it would be greatly appreciated. Mine works, and I am getting better at it but am still a bit of a hack. Haha.
