Hello,
How do you format the following dates:
A. from 01-DEC-2022 to 12/01/2022
B. from 12/25/22 09:09:40 to 12/25/2022
Original date formats come from an excel file.
Thank you!
Solved! Go to Solution.
Hi!
Sorry my question was sort of confusing. Please refer below
| Original Format | Expected Output |
| 01-DEC-22 | 12/01/22 |
| 12/25/22 09:09:40 | 12/25/22 |
Thank you!
A. from 01-DEC-2022 to 12/01/2022
B. from 12/25/22 09:09:40 to 12/25/2022
date/time conversion tool can help you with both of these examples.
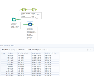
1. you can convert this in formula with: datetimeparse([Field],"%d-%b-$Y")
2. You can convert this in formula with datetimeparse([Field],"%d/%m/%y %H:%M:%S")
Once you have turned them into dates you can extract the data you want with:
datetimeformat([field],"%m/%d/%Y") - or keep them as Y-m-d for standard Alteryx date time calculations...
Hello, thank you so much!
Hey, thank you so much!
