ACT NOW: The Alteryx team will be retiring support for Community account recovery and Community email-change requests Early 2026. Make sure to check your account preferences in my.alteryx.com to make sure you have filled out your security questions. Learn more here
Start Free Trial

Alteryx Designer Desktop Discussions

Find answers, ask questions, and share expertise about Alteryx Designer Desktop and Intelligence Suite.
SOLVED

Data transforming

renjankj
7 - Meteor

Hi All,

 

I have a large set of data which need to be transformed to a specific format.

I have attached screenshot on how i want it

 

Can you please help with a solution

7 REPLIES 7
atcodedog05
22 - Nova
22 - Nova

Hi @renjankj 

 

Can you provide this excel file.

renjankj
7 - Meteor

please see the excel file

atcodedog05
22 - Nova
22 - Nova

Hi @renjankj 

 

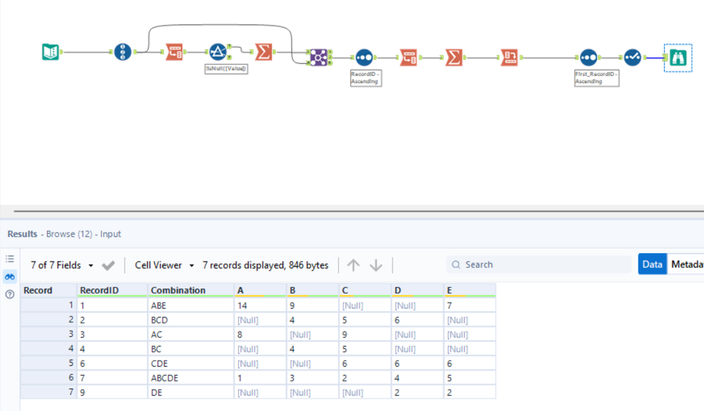
Here is how you can do it.

 

Screenshot 2024-10-24 204228.png

 

Hope this helps : )

nagakavyasri
12 - Quasar

Another way if there are multiple columns

Screenshot 2024-10-24 112745.png

atcodedog05
22 - Nova
22 - Nova

Hi @renjankj 

 

Another approach is the column name are changing

 

Screenshot 2024-10-24 211634.png

 

Hope this helps : )

Raj
16 - Nebula

@renjankj 
find the workflow attached
mark done if solved.

grazitti_sapna
17 - Castor

You can try the below workflow to get the desired output. Let me know if it works for you or not.
Let me know if your requirement is something else.

Thanks
Sapna

Sapna Gupta
Labels
Top Solution Authors