Hello Everyone,
Request you to help me to compare the File1 data and File 2 data. Wanted in a format that can classified
two columns matched and Unmatched ones
Hi @Devika
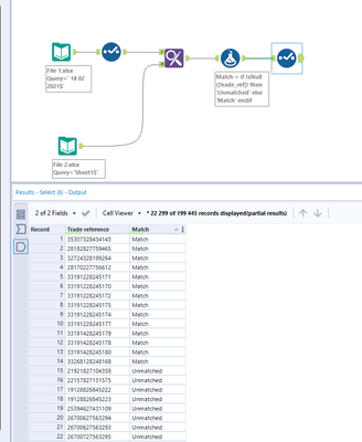
I'm assuming you are trying to do an exact match? If not, please let me know how both files should be compared.
I used the Find & Replace to find the specific instances of both files matching and then created a column letting me know if they matched or not.
Please see attached for the workflow:
Pedro.

