Hi Team,
Just wondering if anyone could assist me with a query I have.
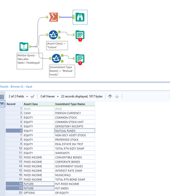
I have a file where I want to extract information into separate tabs. However I want the names of the tabs to come from different columns/rows. For example I want to tab called 'Futures' and One tab called mutual funds.
Does anyone know how this can be done?
