I have created several pdf reports output files using the Render tool.
How can I create quarterly a new file with different names , and save the reports there, automatically?
Because the render tool does not allow me to change the output
I was trying to use the Run Command tool, but I dont know how to connect to the render tool
Hey @AnaSofiaPires,
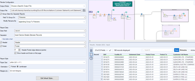
You can use the "Group By" Function of the Render tool to achieve this. You see I have 3 different months as input, and get files saved to 3 different folders. If you always have only one Month it will just adjust the path. The file will be saved to a specific folder that changes depending on the month.
Regarding the generation of Folders you have to change nothing, just to make sure that they are generated first ofc.
Here is a basic way of doing it using a Macro - however you define the file names you can feed them into the Control Parameter of the macro and that should overwrite the Output File section
I've attached the workflow for you to look at. It may require some tweaking if you're writing to multiple files but this should give you something to work with
Hello! Thank you for your answer.
How can I run this WF? I dont have access to the Macro, so it gives me an error.
Also, my WF generates over 500 pdf report files everytime it Runs. All the files have different names (contains the customer name).
How can I create in the WF new folders each quarter (with different foldernames, for example, 1st quarter = "q1-2023" , AND SO ONE) and save the generated reports on those folders

