The Alteryx Community is a finalist in three 2026 CMX Awards! Help us win Customer Support Community, Most Engaged Community, and User Group Program of the Year - vote now! (it only takes about 2 minutes) before January 9.
ACT NOW: The Alteryx team will be retiring support for Community account recovery and Community email-change requests Early 2026. Make sure to check your account preferences in my.alteryx.com to make sure you have filled out your security questions. Learn more here
Start Free Trial

Alteryx Designer Desktop Discussions

Find answers, ask questions, and share expertise about Alteryx Designer Desktop and Intelligence Suite.

Create a Pivot for the sample data

BALAKANNAN
5 - Atom

Hello - Could someone help in creating a Pivot as below. Sample excel file attached.

 

BALAKANNAN_0-1682363045768.png

 

1 REPLY 1
binu_acs
21 - Polaris

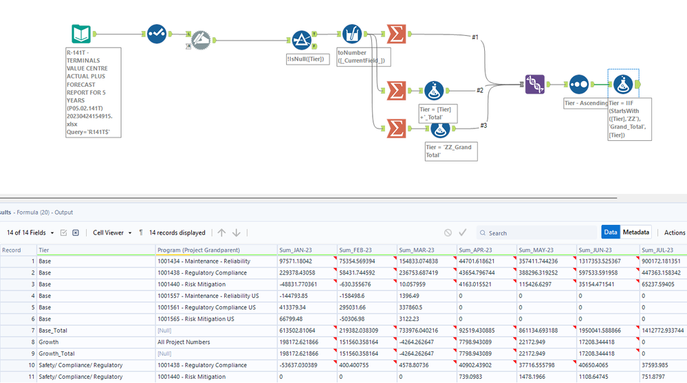
@BALAKANNAN You cannot exactly mimic the formatting part of Excel pivot in Alteryx but the attached workflow does the job

 

binuacs_1-1682368904711.png

 

 

Labels
Top Solution Authors