Bring your best ideas to the AI Use Case Contest! Enter to win 40 hours of expert engineering support and bring your vision to life using the powerful combination of Alteryx + AI. Learn more now, or go straight to the submission form.
Start Free Trial

Alteryx Designer Desktop Discussions

Find answers, ask questions, and share expertise about Alteryx Designer Desktop and Intelligence Suite.
SOLVED

Create a Front Page for a PDF Invoice

Laurence1
5 - Atom

I'm trying to create an invoice where each generated PDF begins with a front page that includes summary information—such as the total, supplier name, and other key details—followed by a detailed table that may span multiple pages.

The PDFs should be dynamically split by 'document type', field meaning the number of PDFs generated can vary based on the data (from one to twenty or more).

I’ve successfully prepared the data for the table and used the Report Text tool to generate the front page. However, I’m struggling to ensure the front page appears only once at the beginning of each PDF, before the table starts.

Is this achievable using Alteryx's built-in reporting tools, or would I need to use a Python or third-party PDF plugin?

4 REPLIES 4
Laurence1
5 - Atom

Example workflow and data

Laurence1
5 - Atom

.

pilsworth-bulien-com
13 - Pulsar

Hello @Laurence1 ,

In short, if I have understood your question properly, yes this is achievable in alteryx. 

One way to tackel this would be as follows:


Firstly create your title page (either a generic one or one per Document Type). Then in the layout tool, set the layout height to fixed, at 12" (A4 size, adjust as needed for different page sizes). This will make sure that the tables will begin on the next page of the pdf report, instead of both the title and table starting on the same page. 

 

Layout.png

If, like in my example, its one title page for all documents, then you will need to append all document types to this title page (otherwise you can skip this step).

To ensure the title page appears first, give it an order of 1 and then assign any order number greater than 1 to all of your tables. 

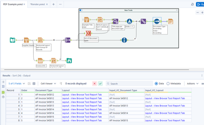
Now union all of your records together to get the table shown in the results window below. As you will see, the title page (with order 1) appears many times.

New workflow.png

 

Finally, in the render tool, make sure to check the "group data into seperate reports" option. You may need to specify a file path to do this. If you still want them to be stored in your temp directory then feel free to use the following: %Temp%/Output.pdf

Render.png


I have attached the workflow below, but please let me know if you have any further questions. Hope this helps.

Regards - Pilsner



Laurence1
5 - Atom

Thanks for your help, this solved it perfectly for me!

Labels
Top Solution Authors