I would like to include the Excel hyperlink formula e.g. "=(https://www.google.com/maps/@53.453595,-2.7804529,16.75z,"store)" in to Alteryx so when the output is pasted within Excel. the formula with the hyperlink is already created.
The Lat and Longs will be changing depending on the record.
when I have tried this it does not work.
"=" && "HYPERLINK" &&"("&&"https://www.google.com/maps/@"+[Latitude]&&","&&[Longitude]+"z"&&","+"Store"+")"
Hi @PrMc
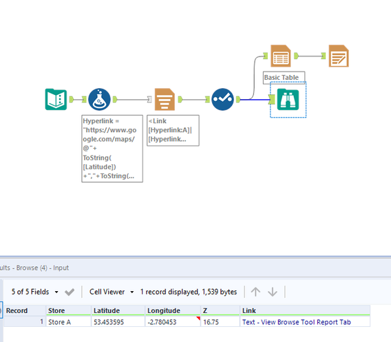
Here is how you can do it. You need reporting tools for this.
Workflow:
1. Using formula tool to create the hyperlink.
2. Using report text tool to link the formula.
Hope this helps : )

