Hi Guys,
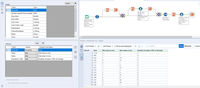
I have an Alteryx workflow that counts a number of transactions I have per row (sort of like a excel autosum per row).See Column "Avg_Value"
The workflow gives me the average of transactions (sort of like an excel autosum average per row) and also counts how many transactions exceeded the average. See Column "Number greater then Average"
Now I want to perform the following 3 things
In summary:
1 column counting transactions that exceeded average by 120% or (1.2).
1 column showing the lowest number of transactions per row.
1 column showing the highest number of transactions per row.
Attached is the workflow and sample data set
Solved! Go to Solution.
