Hi community,
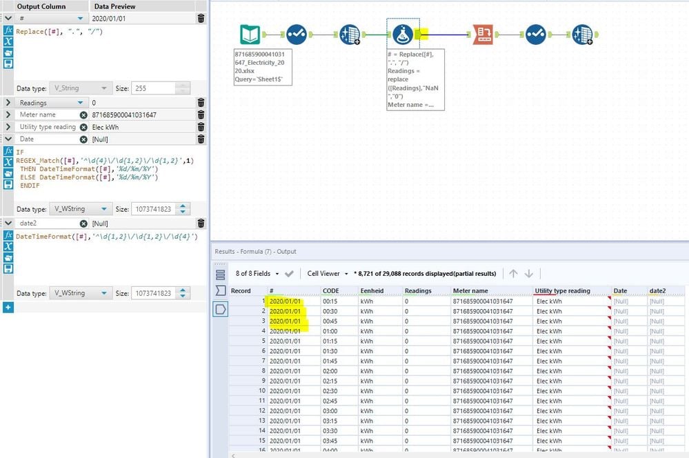
I am unable to transform a data set date format from yyyy.mm.dd to dd/mm/yyyy eg: 2020.01.01 to 01/01/2020.
I tried to use select tool and change data type to date - is going to become null that column, I tried regex formula as in pictures but the outcome is null as well... perhaps I am missing something.. or I have to use a different tool?
I attached the original excel file as well.
Many thanks,
M.

