I feel like this should be a simple question, but I can't figure it out (newbie here).
I need to apply 50 different filters to my data within my workflow. Instead of creating 50 different filters, is there a way to configure multiple filters at once? Thank you!
Below is a sample of the data I'm trying to filter:
| CustomerResponseCode | AccountResponseCode | |
| 3333 | 3333 only | |
| CA11 | 5555 | CA11 AND 5555 |
| CA11 | 1111 | CA11 AND 1111 |
| CA23 | 1111 | CA23 AND 1111 |
Solved! Go to Solution.
Using the Filter tool, have you tried the button for Custom Filter, with AND / OR logic?
Chris
Yes, but I'm not sure how to write out all of the filters?
For example, I'd need to see data that meets this criteria:
contains("CI11", [CUSTOMERCODE]) AND ("5555", [ACCOUNTCODE])
and data that meets this criteria but not the above criteria
contains("CI24", [CUSTOMERCODE]) AND ("3333", [ACCOUNTCODE])
and data that meets this criteria but not the above two criterias
contains("CA01", [CUSTOMERCODE]) AND ("RT00", [ACCOUNTCODE])
@kfaz81 — Can you attach a sample data for input and your desired output file as well?
And then what will you do with the filtered data downstream? I'm wondering if a Join might be useful.
Can you provide some sample data for input and expected output, to give a clear picture of your requirements?
Chris
Hi @kfaz81
Why don't you use a if else statement in formula tool to flag the records.
Then filter it out.
@atcodedog05 @ChrisTX @vizAlter The first tab is a sample of the input data and the 4 following tabs are my desired output.
For the output, I was planning on using Union to list out all of the results on one spreadsheet.
Thank you!
@kfaz81 — Try this solution:
Please mark it "Solved" or "Solved" with a Like if it resolved your query. This will help other users find the same answer/resolution. Thank you.
@vizAlter Maybe I'm doing something wrong, but when I input that formula into my workflow I get the same output as without it. It's not separating into separate pages as yours was.
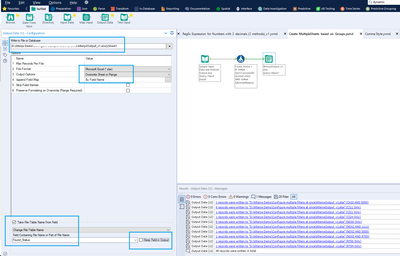
@kfaz81 — The Formula will create a new field, then once you configure the Output tool like the screenshot below, you it will generate Excel file with multiple sheets.
I have given the new column name as "Found_Status":
IF !IsNull([ns1:CustomerResponseCode]) AND !IsNull([AccountResponseCode]) THEN
[ns1:CustomerResponseCode]+" AND "+[AccountResponseCode]
ELSEIF !IsNull([ns1:CustomerResponseCode]) AND IsNull([AccountResponseCode]) THEN
[ns1:CustomerResponseCode]+" Only"
ELSEIF IsNull([ns1:CustomerResponseCode]) AND !IsNull([AccountResponseCode]) THEN
[AccountResponseCode]+" Only"
ELSE
"Null Fields"
ENDIF

