Hi all,
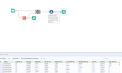
I'm trying to compare two rows where the "Name" and "Traveled To" columns are the same. (Net Pay = Earnings column less all the other columns) I need to compare the Net Pay lines in the 2 rows. If there is a difference of 1 cent, I want to adjust the Lived State Tax column for the 1 cent. Then I would just put in another formula tool to recalculate the Net Pay column so they now match. I've tried the Multi row formula but couldn't come up with a formula that would work. Any help would be greatly appreciated! Thanks.
Net Pay = Earnings less all the other columns
Solved! Go to Solution.
Sorry, did not notice that the question has already been answered:)
No worries @JarekSkudrzyk . The more answers and different solutions, the better!
Thank you so much! That worked.
