I'm trying to compare a specific column of data between two rows if another column matches. Would like to output as matching on both rows and not matching on both rows. Additionally, there could be rows that don't have a second row to match to. I've tried doing a join, formula, doing multi row compare, nothing seems to work for me.
Attaching a sample of some data and how I would like it to look. Super appreciate any and all suggestions.
Hey @Coakles,
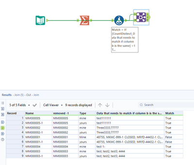
Here is one way to do this:
The summarize tool counts how many distinct values each removed-1 has, if its greater then 1 then the two values do not match.
Any questions or issues please ask
Ira Watt
Technical Consultant
Watt@Bulien.com
That will only work if there is something missing vs if it has the wrong number like in MM000001. That won't catch that..
