In case you missed the announcement: The Alteryx One Fall Release is here! Learn more about the new features and capabilities here
ACT NOW: The Alteryx team will be retiring support for Community account recovery and Community email-change requests Early 2026. Make sure to check your account preferences in my.alteryx.com to make sure you have filled out your security questions. Learn more here
Start Free Trial

Alteryx Designer Desktop Discussions

Find answers, ask questions, and share expertise about Alteryx Designer Desktop and Intelligence Suite.
SOLVED

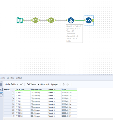
Combine week column, FY year and FY month.

sebastian123Han
7 - Meteor

Hey!
I have a question regarding combining 3 non date, consisting of Fiscal Year, Fiscal Month and week number into a date column.

I have linked a sample dataset in this, but to elaborate with an example:

 

As of today the 3 columns are "FY 21/22",  "05 - November" and "Week 49". This I would like to convert into a date column, which start on the first day of week. I.e. date column is "2021-29-11".

 

The tricky part is when it comes to January 2022, for example with columns "FY 21/22", "07-January" and "Week 4", it should say "2022-01-25".

 

Can anybody help on how to convert these 3 into a date column

1 REPLY 1
T_Willins
14 - Magnetar
14 - Magnetar

Hi @sebastian123Han,

 

Attached is a workflow that meets your requirements.  One note on your data - Week 49 of 2021 is December, not November if one starts counting Week 1 as the first Monday in January.  This workflow accommodates your July start fiscal year.  There are more efficient ways to parse the data and write the formulas, but I left it this way so you could see the steps.  Let me know if you have questions.

Fiscal Year and Week.PNG

 

Labels
Top Solution Authors