Hi All,
My problem might have a simple solution, but I am new to Alteryx and all my attempts failed.
I have a dataset with some request ID's in first column that are duplicated there and I want to summarize the data using this column, but with following requirements:
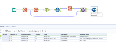
The below table illustrates what I want to achieve:
Input:
| Request ID | Company name | Country | Date | Staff Name | Reviewer name |
| A1 | Company A | DE | 30.05.2023 | Elisabeth Chen | Melanie Wood |
| A1 | Company A | DE | 30.05.2023 | John Smith | Melanie Wood |
| A2 | Company B | UK | 31.12.2023 | Erica James | Dan Salmon |
| A2 | Company B | UK | 31.12.2023 | Erica James | Maggie Clark |
| A2 | Company B | UK | 30.06.2023 | Erica James | Sarah Johnson |
| A3 | Company C | ES | 14.05.2023 | Sandra Pink | Paul Griffin |
| A3 | Company C | ES | 14.05.2023 | Sandra Pink | Paul Griffin |
Outcome that I would like to get:
| Request ID | Company name | Country | Date | Staff Name | Reviewer name |
| A1 | Company A | DE | 30.05.2023 | Elisabeth Chen, John Smith | Melanie Wood |
| A2 | Company B | UK | 31.12.2023, 30.06.2023 | Erica James | Dan Salmon, Maggie Clark, Sarah Johnson |
| A3 | Company C | ES | 14.05.2023 | Sandra Pink | Paul Griffin |
I tried to use Summarize tool, but the data are always contatentaing, for example for ID request A2 I had "Erica James, Erica James, Erica James" in Staff Name column and I want to avoid it
Thanks in advance
Solved! Go to Solution.
@mrc482 Here's my attempt at the question. 😊
@binuacs Thanks for your solution, it works perfectly and I will recreate it in my workflow!
Thank you all for your solutions, I analyzed all of them and it is very educational for me :)
