Hello,
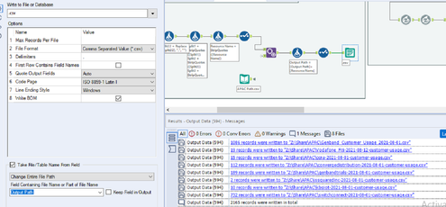
I am trying to set up a workflow to run on Alteryx gallery. The workflow outputs several csv files which save to a folder. I am saving the files using output tool which takes a column (containing a output path) and use it as path. The workflow run smoothly and I have tested it several times locally.

However, when I try to run it on the Alteryx Gallery, display the following error.

Can you tell me how can I solve this issue?
Thank you.